Skip to main content

CNC 例 06: Path3D の使用 SoftMotion CNC

を参照してください CNC06_File_3DPath.project のインストールディレクトリにあるサンプルプロジェクト CODESYS..\CODESYS SoftMotion\Examples.

この例は前の例を拡張したものです CNC05_File.これは、Path3D 視覚化要素の可能なアプリケーションを示しています。 CODESYS SoftMotion CNC。

プログラムCNC_FileをCNC_File_Path3Dに拡張する

  1. を開きます ライブラリマネージャー を追加します SM3_CNC_Visu 図書館。

  2. のインスタンスを作成します SMC_PathCopierFileCNC_PreparePath パス処理の開始時に呼び出します(iState=0)。

    プログラミング:

    _sm_img_example_cnc_6_1.png
  3. の中に 視覚化 視覚化、以前に使用した位置のグラフィック表示を Path3D エレメント。

  4. のプロパティを変更します Path3D エレメント:

    パスの説明→パスデータ(VisuStruct3DTrack)CNC_prepare_path.pcf.vs3dt

  5. を挿入します フレーム 視覚化要素。

    を参照してください コントロールパネル からの視覚化 VisuElem3DPath 図書館。この要素は、要素のカメラ位置を制御するために使用されます。

  6. の宣言で CNC_PreparePath プログラム、のインスタンスを作成します VisuStruct3DControl ((VisuElem3DPath 図書館):

    vc: VisuStruct3DControl;

    このインスタンスは、Path3D要素とカメラコントロールパネルの間のデータインターフェイスを形成します。

  7. のプロパティを変更します Path3D エレメント:

    カメラ制御→制御データ構造(VisuStruct3DControl)CNC_PreparePath.vc

  8. のプロパティを変更します コントロールパネル エレメント:

    参照→VisuElem3DPath.ControlPanel→vcCNC_PreparePath.vc

  9. アプリケーションをコンパイル、ダウンロード、および起動します。

    Path3D要素はパスを示します。パネルからカメラの位置を制御できます。

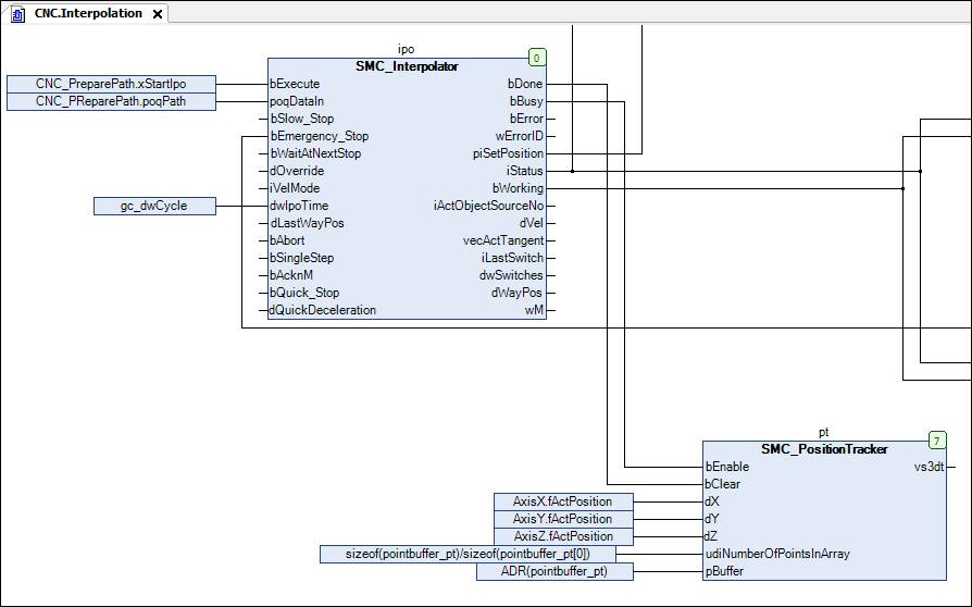
  10. のインスタンスを追加します SMC_PositionTracker の機能ブロック CNC プログラム。現在のトラック(最後に移動した位置)をトレースするためのメモリを作成します。

    pt: SMC_PositionTracker;

    pointbuffer_pt: ARRAY [0..1000] OF VisuStruct3DPathPoint;

  11. インスタンスの呼び出しを挿入します。

    SMC_PositionTrackerInterpolation アクション

    CFC:

    _sm_img_example_cnc_6_2.png
  12. パスデータをPath3D要素にリンクします。のプロパティを変更します Path3D エレメント:

    パスの説明→パスデータ(VisuStruct3DTrack)CNC.pt.vs3dt

  13. オンラインにして、アプリケーションを起動します。

    Path3D要素は、パスに対して最後に補間されたパスも表示します。

  14. の他のプロパティを構成する Path3D。たとえば、処理されたパス要素を灰色で表示するように構成します。

    ハイライト→ハイライトカラーGray